欢迎使用 OraAi平台管理!您的个人 AI 数据分析师,帮助您在几秒钟内分析数据、生成洞察并构建模型。
注册 → 数据源 → 数据集 → 元数据 → 启用 → 对话
首先,您需要注册一个 OraAI 平台账号,以便管理和使用数据资源。
点击网站右上角的「注册」按钮进入注册界面,输入您的邮箱地址、设置登录密码并再次输入确认密码,完成账号创建。

注册成功后,系统将向您的注册邮箱发送一封验证邮件,请登录邮箱点击验证链接完成邮箱确认。

邮箱验证通过后,进入创建新用户和组织界面。您可以设置您的个人信息,并创建或加入组织,以便团队协作使用数据资源。

首先,请完成数据源的接入。我们支持多种灵活安全的连接方式:
支持 PostgreSQL、MySQL、SQL Server 等主流数据库,通过加密协议直接建立安全连接。
集成 MindsDB 作为统一数据虚拟化层,连接 MySQL、PostgreSQL、MongoDB 等多种数据源,通过 SQL 查询实现跨源数据分析和 AI 预测。
🔒 安全提示:所有数据传输均采用加密协议,确保您的数据安全可靠。

支持 CSV、Excel 等多种常见格式,系统自动识别数据结构并完成导入。

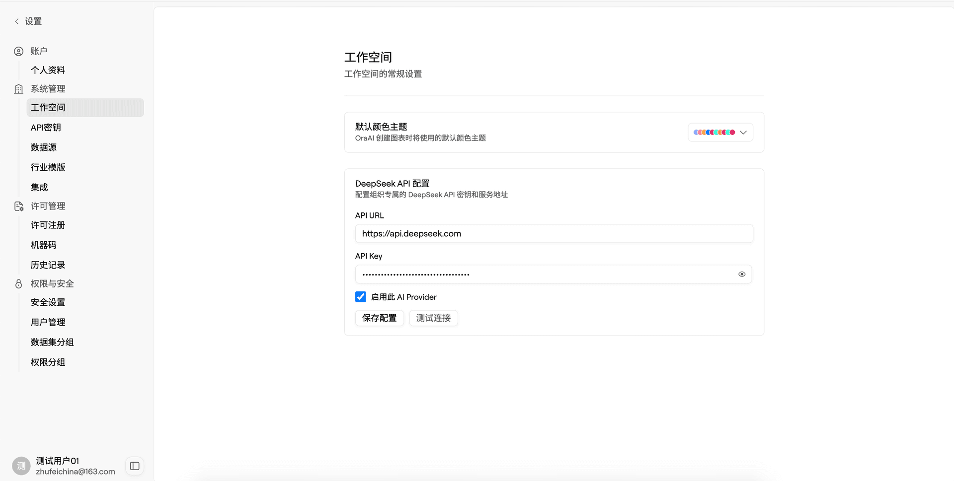
配置组织专属的 DeepSeek API 密钥和服务地址,为团队应用提供AI能力。
操作步骤
请登录 DeepSeek 开放平台,在 "API密钥" 管理页面创建并复制您的专属密钥。
将上方获取的 API Key 准确填入系统配置项的对应字段中。
为确保持续可用,系统可在保存配置后、正式调用前,自动执行首次连通性测试。
🔑 提示:请妥善保管您的 API Key,避免泄露。建议定期更换密钥以确保安全。


在数据集中选定对应数据源表,通过AI智能生成语义化配置文件,一键完成发布。
步骤说明:
💡 提示:AI生成的语义配置可以帮助系统更好地理解您的数据结构,从而提供更准确的分析结果。


现在,所有配置已完成,AI已准备就绪。您可以通过以下方式开始探索:
1. 找到对话入口
2. 尝试这样提问
您无需编写复杂的查询语句,用最自然的语言提问即可:
3. 与AI协同深化分析
💡 提示:通过这种对话式交互,数据分析将变得像与一位24小时在线的资深业务分析师交谈一样直观高效,让数据洞察轻松支撑每一步决策。


生成各种图表来直观展示您的数据。只需告诉 AI 您想要什么类型的图表,它会自动创建。
柱状图
比较不同类别的数值
折线图
显示趋势变化
散点图
分析两个变量的关系
饼图
显示比例分布
直方图
显示数据分布
热力图
显示相关性矩阵

完成分析对话后,您可以将生成的完整报告或关键洞察一键导出,方便进一步使用、加工或分享。
导出选项:

✓ 完成:开启您的数据洞察之旅
恭喜!您已经完成了从 注册账号、连接数据、配置AI、对话分析 到 导出报告 的第一次完整数据分析流程。
接下来,您可以继续探索更多强大功能:
让OraAI成为您团队中永不疲倦的智能数据分析师,持续发现数据背后的商业洞察,驱动更明智的决策。
首先连接数据源,然后创建新会话,选择数据源并输入您的分析需求。AI 会自动理解您的意图并开始分析。
我们支持 PostgreSQL、MySQL、Snowflake、BigQuery、SQL Server 等数据库连接。
使用自然语言描述您的需求即可。例如"计算平均销售额"、"找出异常值"、"创建趋势图"等。AI 会理解您的意图并执行相应的操作。
AI 会基于您的数据进行分析,结果取决于数据的质量和您的问题描述。建议您检查生成的结果,确保符合预期。